Informace COREL club 2010
Stylizovaný nápis na hvězdném pozadí
Verze: CorelDRAW® X4
[15.12.2010 Petr Valach]
Účelem tohoto tutoriálu bude vytvoření následujícího obrázku:
Při jeho tvorbě užijete celou řadu vektorových a bitmapových efektů. Tutoriál je určen pro pokročilejší uživatele. Před započetím práce doporučuji vypnout správu barev.
Pojďme na to.
PF2011
[22.12.2010 Jiří Beroušek]

Ke stažení:
PF2011-CORELCLUB.cz.cdr (CDR
14, 8 MB)
Jak
připravit soubor PDF pro tiskárnu
Verze: CorelDRAW® 9, X4
[Vložil 29.11.2010 Jiří Beroušek]
Na webu ofsetové a malonákladové tiskárny www.printnet.cz je zveřejněn návod Jak připravit soubor PDF.
Kompletní průvodce novinkami v CorelDRAW Graphics Suite X5 včetně příkladů
Verze: CorelDRAW® X5
[Vložil 17.09.2010 Jiří Beroušek]
„Při uvádění nové verze CorelDRAW Graphics Suite X5 na český trh jsem slíbil, že celou svoji přednášku sepíšu
a dám na web. Sice to trvalo déle, než jsem předpokládal, ale konečně se to povedlo.
Kompletní popis novinek, které jsou v balíku CorelDRAW Graphics Suite X5, jsem sepsal do textu (v pdf), který názorně
na devatenácti stranách vysvětluje všechny novinky a na zajímavých příkladech vysvětluje, jak nové funkce pracují.
Na stránkách http://forum.nicom.cz (http://forum.nicom.cz/viewtopic.php?f=38&t=1561)
naleznete jak samotný text v pdf (je přiložen k příspěvku, pro jeho stažení je nutno se zaregistrovat na fóru), tak
i zdrojové soubory s příklady pro vyzkoušení si nových funkcí. Příklady jsou zabaleny v zaheslovaném archívu 7z,
který si můžete také stáhnout, heslo k němu je ale právě v pdf souboru s popisem novinek.
Na ukázku přikládám výňatek z textu (PDF
1.37 MB) jako malou ochutnávku toho, co registrací na http://forum.nicom.cz získáte.“
Ing. Vilém Lipold
lektor-grafik
Corel Approved Specialist
Člověče, nezlob se – tutoriál
Verze: CorelDRAW® X4
[09.09.2010 Petr Valach]
Tento článek si klade za cíl ukázat několik cest vedoucích k dosažení vytvoření hrací plochy pro hru Člověče, nezlob se, včetně figurek a kostky. Bude si možné hru zahrát, ale samozřejmě s fyzickou kostkou. Vlastní průběh hry by měl být za použití tohoto výtvoru rychlejší než tehdy, používá li se vlastní herní plán.

Vivat CorelDRAW – tutoriál
Verze: CorelDRAW® X4
[27.08.2010 BcA. Alexander Šafařík-Pštrosz, www.alexsafarik.com]
Tento soutěžní tutoriál věnuji oslavě programu, výsledek může posloužit například jako titulní strana bloku, do kterého si můžeme kreslit anebo psát poznámky, pokud zrovna nemáme náš oblíbený program k dispozici. V článku jsou použity nástroje pro práci s tvarem, interaktivní přechod, interaktivní vysunutí, interaktivní lineární výplň včetně přidání třetí barvy, malířské techniky, sloučení, seskupení a text. Kromě nástrojů stojí za zmínku také klávesové zkratky, odsazení posunu atd. Obtížností článek řadím mezi začátečníky a pokročilé. Nyní již přejděme k samotné práci, přeji bezproblémové tvoření.
COREL SOUTĚŽ: Grafický tutoriál léta 2010
[12.07.2010 Jiří Beroušek, aktualizováno 12.09.2010]
Komunitní web CORELclub.cz
vyhlašuje soutěž „Grafický tutoriál léta 2010“ za podpory české organizační složky společnosti Corel
International Corporation, Technické podpory Corel pro ČR a SR a školicího střediska NICOM, a. s..
Co je úkolem:
Udělat tutoriál (návod, technologický postup), zpracovaný v grafické sadě CorelDRAW Graphics Suite vedoucí k vytvoření jakéhokoliv určitého grafického prvku. Za platný tutoriál bude považováno i makro, resp. script. Příspěvek – tutoriál může být zpracován v libovolné standardní součásti grafické sady CorelDRAW Graphics Suite, příp. libovolné kombinaci takovýchto součástí nebo za použití kompletní grafické sady CorelDRAW Graphics Suite. Číselná verze použité grafické sady CorelDRAW Graphics Suite není nijak omezena. Povolenou jazykovou edicí použité grafické sady CorelDRAW Graphics Suite je česká nebo anglická. Počet zaslaných příspěvků po celou dobu trvání soutěže není limitován.
Průběh soutěže:
Soutěž probíhá v termínu od 12. 7. 2010 do 12. 9. 2010. Soutěžní příspěvky lze poskytovat
od 00.00 hod. dne 12. 7. 2010 do 24.00 hod. dne 12. 9. 2010.
Celkově nejlepší vítězné příspěvky soutěže vybrané odbornou porotou budou vyhlášeny do 30. 9. 2010. Jména
autorů vítězných příspěvků budou zveřejněna na komunitním webu CORELclub.cz.
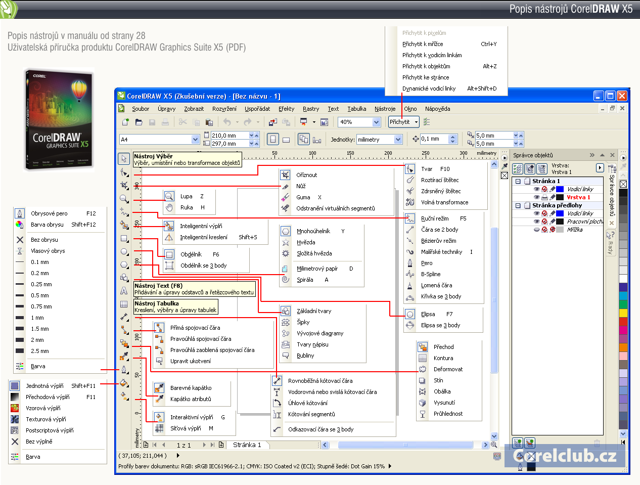
Popis nástrojů CorelDRAW X5
[01.07.2010 Jiří Beroušek]
Tutoriál: Vylepšení portrétové fotografie v Corel® PHOTO-PAINT™ 12 [en]
Verze: Corel® PHOTO-PAINT™ 12
[08.05.2010 Jiří Beroušek]
Smoothing Skin, Enhancing Eye Color, Sketch Effect, Contrast and Color Isolation - je název anglicky psaného tutoriálu Dana Richardse na úpravu portrétové fotografie v Corel® PHOTO-PAINT™ 12 ze serveru Pixel2Life.
140
tutoriálů na CorelDRAW
Verze: CorelDRAW®
[08.05.2010 Jiří Beroušek]
Na tutorial-index.com je k dispozici 140 odkazů na anglické tutoriály na CorelDRAW.
Odkaz do sekce CorelDRAW:
http://tutorial-index.com/index.php/site/site_category/tut_corel_draw/
Představení
české verze CorelDRAW Graphics Suite X5 (15) v Praze
[06.05.2010 Jiří Beroušek www.corelclub.cz, aktualizováno 10.05.2010]
Ve středu 5. května 2010 oficiálně představila firma Corel v Praze českou verzi programového balíku CorelDRAW Graphics Suite X5 (15).
Ukázka rozhraní hlavních programů CDR a CPT
Desítku ostřílených uživatelů a grafiků z různých grafických a reklamních studií přivítal Radek Hofman Corel Account
Manager pro ČR/SR v prostorách školicího centra NICOM, a. s. a představil novou českou verzi programového balíku
CorelDRAW Graphics Suite X5 (15). Prezentace
ke stažení v PDF (
2.69 MB).
Po té předal slovo Ing. Vilému Lipoldovi – lektoru a grafikovi – Corel Approved Specialistovi školicího střediska
NICOM, a. s., který představil podrobně většinu novinek tohoto programového balíku. Prezentace
ke stažení v PDF (
256 kB).
Radek Hofman Corel Account Manager pro ČR/SR
Prezentace české verze CorelDRAW Graphics Suite X5 (15)
Ing. Vilém Lipold – lektor a grafik – Corel Approved Specialista školicího střediska NICOM, a.s.
Každý účastník prezentace měl k dispozici PC s nainstalovaným CorelDRAW Graphics Suite X5 a představení novinek bylo možné hned na místě osobně vyzkoušet.
Sada CorelDRAW® Graphics Suite X5 nabízí profesionálním grafikům více flexibility, obsahu a nástrojů pro práci s barvami
[20.04.2010 Radek Hofman – Corel Account Manager pro ČR/SR]
Nejnovější
verze grafické sady, která získala již řadu ocenění, nyní k dispozici v polštině, češtině, švédštině a finštině
Maidenhead, Velká Británie – 20. dubna 2010 – Společnost Corel Corporation dnes ohlásila uvedení lokalizovaných verzí sady CorelDRAW® Graphics Suite X5 v polštině, češtině, švédštině a finštině. Grafická sada CorelDRAW Graphics Suite X5, která zahrnuje více než 50 nových funkcí a vylepšení, nabízí významné vylepšení správy prvků návrhu, správy barev a webové grafiky, širokou škálu výukových zdrojů a výrazně více obsahu než dříve.
CorelDRAW
Graphics Suite X5 – seminář pro uživatele
[19.04.2010 Jiří Beroušek]
Autorizované školicí středisko NICOM ve spolupráci se společností Corel si Vás dovoluje pozvat na bezplatný technický seminář k seznámení se s novou verzí CorelDRAW® Graphics Suite X5.
Obsah:
- Představení nové verze CorelDRAW Graphics Suite X5
- Školicí středisko NICOM Praha, Zenklova 28, 180 00 Praha
Poznámka:
- Z důvodu kapacitního omezení školicí místnosti lze registrovat nejvýše 2 účastníky ze stejné firmy.
- CorelDRAW Graphics Suite X5 si budou moci účastníci semináře sami vyzkoušet!
Délka semináře: 3 hodiny
Termín: Praha, 05.05.2010, 09:00-12:00 hod.
Registrační formulář semináře a více informací jsou k dispozici na následujícím webu:
http://www.nicom.cz/detail-kurzu/pocitacove-kurzy/corel-pro-prodejce/coreldraw-graphics-suite-x5-seminar-pro-uzivatele/
Radek Hofman
Corel Account Manager
e-mail: Radek.Hofman@corel.com
mobil: 737 090 069, tel./fax: 284 683 205
http://www.corel.com/cz
Corel International Corp.,
organizační složka
Na Žertvách 23, 180 00 Praha 8
CorelDRAW Graphics Suite X5 - videa na Youtube s českými titulky
Verze: CorelDRAW®
[19.04.2010 Jiří Beroušek]
Na Youtube kanálu CorelDRAWchannel si smůžete pustit videa Scotta Georgesona o CorelDRAW Graphics Suite X5 s českými titulky. Jedná se o oficiální výuková videa dodávaná v CorelDRAW Graphics Suite X5. Videa jsou i v HD rozlišení, což zaručuje skvělou kvalitu obrazu i při přehrávání přes celou obrazovku.
Youtube kanál CorelDRAWchannel:
http://www.youtube.com/user/CorelDRAWchannel
#p/c/128BEC030F5F510D/0/F1ozD3izCno
Button v CorelDRAW
Verze: CorelDRAW®
[09.03.2010 Jiří Beroušek]
Na Youtube je dnes už velké množství videí jak v CorelDRAW něco vytvořit, tohle je jedno z nich.
Naruna0 - http://www.youtube.com/watch?v=SZR2EGCHvTM
CorelDrawTips.com
Verze: CorelDRAW®
[23.02.2010 Jiří Beroušek]
CorelDrawTips.com je název serveru, na kterém najdete spoustu skvělých video tutoriálů od Alexe Galveze v anglickém jazyce. Tutoriály jsou rozděleny do několika sekcí: pro začátečníky, krátké a užitečné a celé projekty. Tutoriály jsou vytvořené v CorelDRAW GS X3 a X4. Videotutoriály jsou bezplatně přístupné jen v malém rozlišení, za mírný poplatek si můžete pořídit přístup, ve kterém si můžete videa zvětšit do fullscreenu.
Chceš umět v CorelDRAW udělat skvělé vánoční ozdoby, hodiny, plastický nápis, lesklé logo, ikony a spoustu dalšího?
Navštiv stránku, kde ti Alex Galvez ukáže jak na to
http://www.coreldrawtips.com/tutorials.html
CorelDRAW® Graphics Suite X5 přináší profesionálním grafikům větší mnohostrannost, nástroje ke správě obsahu a barev
[23.02.2010 Radek Hofman – Corel Account Manager pro ČR/SR]
Nejnovější verze oceňovaného grafického balíku staví požadavky uživatelské komunity do samého středu vývojového úsilí


















